02-Vue实例的生命周期函数
介绍
vue实例的生命周期:从Vue实例创建、运行、到销毁期间,总是伴随着各种各样的事件,这些事件,统称为生命周期。
生命周期钩子:就是生命周期事件的别名而已。
生命周期钩子 = 生命周期函数 = 生命周期事件。
生命周期函数的主要分类

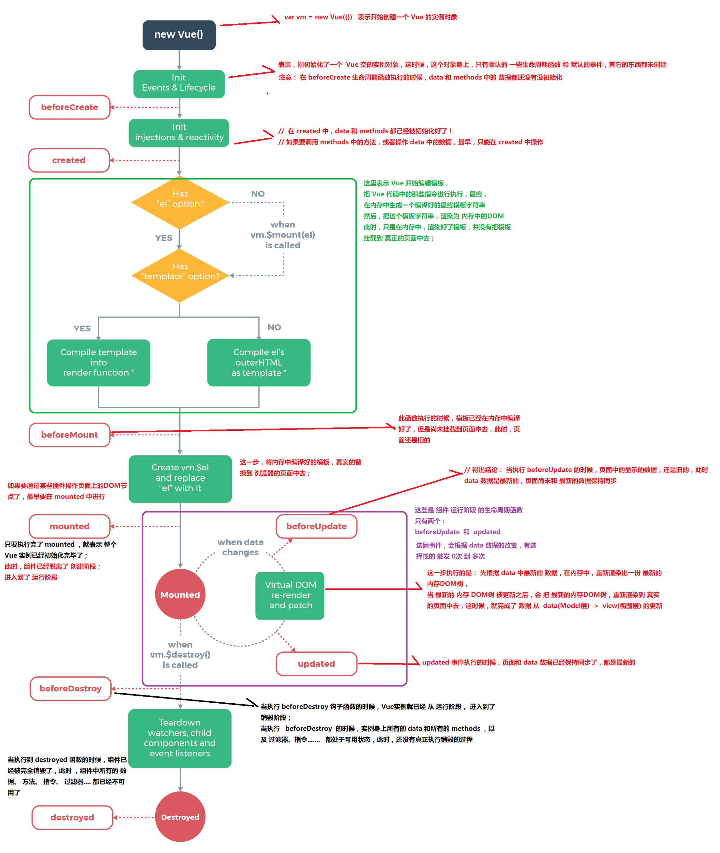
根据上面这张图,我们把生命周期函数主要分为三类。
1、创建期间的生命周期函数
beforeCreate:实例刚在内存中被创建出来,此时,还没有初始化好 data 和 methods 属性
created:实例已经在内存中创建OK,此时 data 和 methods 已经创建OK,此时还没有开始 编译模板。我们可以在这里进行Ajax请求。
beforeMount:此时已经完成了模板的编译,但是还没有挂载到页面中
mounted:此时,已经将编译好的模板,挂载到了页面指定的容器中显示。(mounted之后,表示真实DOM渲染完了,可以操作DOM了)
举例:
打印结果:

运行期间的生命周期函数
beforeUpdate:状态更新之前执行此函数, 此时 data 中的状态值是最新的,但是界面上显示的 数据还是旧的,因为此时还没有开始重新渲染DOM节点
updated:实例更新完毕之后调用此函数,此时 data 中的状态值 和 界面上显示的数据,都已经完成了更新,界面已经被重新渲染好了。
PS:数据发生变化时,会触发这两个方法。不过,我们一般用watch来做。
举例:
当我们点击按钮后,运行效果是:

可以看出:
当执行 beforeUpdate 的时候,页面中的显示的数据还是旧的,但此时 data 数据是最新的
updated 事件执行的时候,页面和 data 数据已经保持同步了,都是最新的
3、销毁期间的生命周期函数
beforeDestroy:实例销毁之前调用。在这一步,实例仍然完全可用。
destroyed:Vue 实例销毁后调用。调用后,Vue 实例指示的所有东西都会解绑定,所有的事件监听器会被移除,所有的子实例也会被销毁。
PS:可以在beforeDestory里清除定时器、或清除事件绑定。
生命周期函数图解

PS:图片来自网络。
Last updated